كيف اعرف كتابت درس للكمبيوتر الى فلاش





طريقة حل مشكلة عدم تعرف الكمبيوتر على الفلاش ميموري Usb بدون برامج عربي تك

طريقة حل مشكلة عدم تعرف الكمبيوتر على الفلاش ميموري Usb بدون برامج عربي تك

شرح طريقة الإقلاع من فلاش ميموري Usb على برنامج الانظمة الوهمية Vmware Workstation

شرح طريقة الإقلاع من فلاش ميموري Usb على برنامج الانظمة الوهمية Vmware Workstation

طريقة حل مشكلة عدم تعرف الكمبيوتر على الفلاش ميموري Usb بدون برامج عربي تك

طريقة حل مشكلة عدم تعرف الكمبيوتر على الفلاش ميموري Usb بدون برامج عربي تك

شرح طريقة الإقلاع من فلاش ميموري Usb على برنامج الانظمة الوهمية Vmware Workstation

شرح طريقة الإقلاع من فلاش ميموري Usb على برنامج الانظمة الوهمية Vmware Workstation

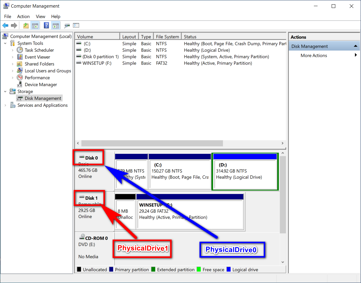
حل مشكلة عدم ظهور الفلاش ميموري Usb على الكمبيوتر

حل مشكلة عدم ظهور الفلاش ميموري Usb على الكمبيوتر

الدرس 8 أشياء مهمة تقوم بها الفلاش ميموري عليك معرفتها ليست لحفض الملفات فقط

الدرس 8 أشياء مهمة تقوم بها الفلاش ميموري عليك معرفتها ليست لحفض الملفات فقط

الدرس 8 أشياء مهمة تقوم بها الفلاش ميموري عليك معرفتها ليست لحفض الملفات فقط

نسخ الملفات من الكمبيوتر الى الفلاش بسرعة فائقة ماهر سوفت Maher Soft

نسخ الملفات من الكمبيوتر الى الفلاش بسرعة فائقة ماهر سوفت Maher Soft

شرح طريقة استخدام الفلاش لنقل الصور والملفات من الايفون للكمبيوتر والعكس Youtube

شرح طريقة استخدام الفلاش لنقل الصور والملفات من الايفون للكمبيوتر والعكس Youtube

طريقة تصليح الفلاش ديسك الغير قابل للفرمطة مضمونة 100

طريقة تصليح الفلاش ديسك الغير قابل للفرمطة مضمونة 100

الدرس 156 كيف تعرف أن الفلاش ميمورى أصلى وتقيس سرعته Make Sure That Usb Flash Is Original Youtube

الدرس 156 كيف تعرف أن الفلاش ميمورى أصلى وتقيس سرعته Make Sure That Usb Flash Is Original Youtube

افضل واسهل طريقة لاصلاح الفلاش ميمورى Usb سوفتوير جديد

افضل واسهل طريقة لاصلاح الفلاش ميمورى Usb سوفتوير جديد

اسهل طريقة لاظهار الملفات المخفية في الفلاش ميموري Youtube

اسهل طريقة لاظهار الملفات المخفية في الفلاش ميموري Youtube

اصلاح الفلاش ميموري التالفة بدون برامج وحل مشكلة Unknown Capacity

اصلاح الفلاش ميموري التالفة بدون برامج وحل مشكلة Unknown Capacity

حل مشكلة عدم ظهور الفلاش ميموري Usb على الكمبيوتر

حل مشكلة عدم ظهور الفلاش ميموري Usb على الكمبيوتر

نسخ الملفات من الكمبيوتر الى الفلاش بسرعة فائقة ماهر سوفت Maher Soft

نسخ الملفات من الكمبيوتر الى الفلاش بسرعة فائقة ماهر سوفت Maher Soft

طريقة حرق ويندوز 10 Windows Bootable على فلاش ديسك Usb لتثبيته على جهازك

طريقة حرق ويندوز 10 Windows Bootable على فلاش ديسك Usb لتثبيته على جهازك

طريقة النقل من الفلاشة الى الكمبيوتر Youtube

طريقة النقل من الفلاشة الى الكمبيوتر Youtube

كيفية الاقلاع من مفتاح الفلاش Usb او قرص Dvd لتثبيت ويندوز 10 على جهازك موقع الشبكة

كيفية الاقلاع من مفتاح الفلاش Usb او قرص Dvd لتثبيت ويندوز 10 على جهازك موقع الشبكة

كيفية منع نسخ ملفات الكمبيوتر إلى الفلاش ميموري

كيفية منع نسخ ملفات الكمبيوتر إلى الفلاش ميموري

اجعل الفلاش ميموري مفتاح لدخولك على الكمبيوتر Youtube

اجعل الفلاش ميموري مفتاح لدخولك على الكمبيوتر Youtube

الدرس إجعل حاسوبك صاروخ عبر تحويل الفلاش ميموري Usb إلى قرص صلب لجهازك

الدرس إجعل حاسوبك صاروخ عبر تحويل الفلاش ميموري Usb إلى قرص صلب لجهازك

حل مشكلة عدم ظهور الفلاش ميموري Usb على الكمبيوتر

حل مشكلة عدم ظهور الفلاش ميموري Usb على الكمبيوتر

شرح تشغيل ملفات الفلاش على الكمبيوتر Switch Max Players Youtube

شرح تشغيل ملفات الفلاش على الكمبيوتر Switch Max Players Youtube

شرح طريقة الإقلاع من فلاش ميموري Usb على برنامج الانظمة الوهمية Vmware Workstation

شرح طريقة الإقلاع من فلاش ميموري Usb على برنامج الانظمة الوهمية Vmware Workstation

كيفية رمي المستندات من البريد إلى محرك أقراص فلاش Usb كيفية كتابة ملف على محرك أقراص فلاش Usb

كيفية رمي المستندات من البريد إلى محرك أقراص فلاش Usb كيفية كتابة ملف على محرك أقراص فلاش Usb

شرح طريقة الإقلاع من فلاش ميموري Usb على برنامج الانظمة الوهمية Vmware Workstation

شرح طريقة الإقلاع من فلاش ميموري Usb على برنامج الانظمة الوهمية Vmware Workstation

حل مشكلة عدم ظهور الفلاش ميموري Usb على الكمبيوتر

حل مشكلة عدم ظهور الفلاش ميموري Usb على الكمبيوتر

شرح طريقة الإقلاع من فلاش ميموري Usb على برنامج الانظمة الوهمية Vmware Workstation

شرح طريقة الإقلاع من فلاش ميموري Usb على برنامج الانظمة الوهمية Vmware Workstation

استخدام فلاشة Usb كمفتاح لفتح وقفل جهاز الكمبيوتر

استخدام فلاشة Usb كمفتاح لفتح وقفل جهاز الكمبيوتر

كيفية نسخ الملفات من حاسوبك إلى ذاكرة فلاش 12 خطوة صور توضيحية

كيفية نسخ الملفات من حاسوبك إلى ذاكرة فلاش 12 خطوة صور توضيحية

Source : pinterest.com